GameStarter 런처를 실행하려면 가장 먼저 런처가 사용자 PC에 설치되어 있어야 합니다. 런처 인스톨러는 런처를 사용자 PC에 설치해주는 프로그램입니다.
여기에서는 런처 인스톨러 생성 시 필요한 설정들에 대해 설명합니다.

런처 인스톨러의 초기 설정은 프로젝트를 처음 세팅할 때 한 번만 설정 가능합니다. 초기 설정을 완료한 뒤에는 일부 항목들에 대해서만 수정할 수 있습니다. 설정 수정에 대해서는 아래의 설정 수정의 내용을 참고하세요.

초기 설정 시 URL scheme 설정을 가장 먼저 등록해야 합니다.
URL scheme은 사용자가 정의한 프로토콜로 앱과 통신할 수 있도록 합니다. GameStarter는 사용자가 등록한 URL Scheme으로 런처를 실행할 수 있도록 합니다.
[주의]
URL scheme은 한 번 설정한 뒤에는 변경하기 어렵습니다. 다른 프로그램에서 사용하는 URL scheme으로 설정하면 GameStarter가 정상적으로 실행되지 않을 수 있습니다.
[참고] URL Scheme 이름 규칙
첫 글자는 영문 소문자로 시작해야 합니다. 영문 소문자 및 숫자만 가능하며, 최대 20자까지 가능합니다.
[참고] 배포존 URL scheme은 한 번만 입력 받지만 배포존은 여러 개가 존재합니다. GameStarter에서는 이를 구분하기 위해서 SERVICE 배포존을 제외한 존에서는
-<zone>형태로 마지막 부분에 자동으로 추가합니다.예) SERVICE - URL Scheme: example
예) DEVELOP - URL Scheme: example-develop

공통 이름은 런처 설치 프로그램과 삭제 프로그램 이름으로 사용되며, 설치 폴더와 경로에도 사용됩니다.
[주의]
공통 이름은 한 번 등록한 이후에는 변경하기 어렵습니다.
[참고] 공통 이름 규칙
공통 이름은 20자 이내의 영문 대소문자, 숫자만 입력 가능합니다.
[참고] 배포존 공통 이름은 한 번만 입력받지만 배포존은 여러 개가 존재합니다. GameStarter에서는 이를 구분하기 위해서 SERVICE 배포존을 제외한 존에서는
_<ZONE>형태로 마지막 부분에 자동으로 추가합니다.예) SERVICE - 런처 Installler 이름:
<공통이름>Insatller- 런처 Uninstaller 이름:<공통이름>Uninstaller- 런처 설치 폴더 이름:<공통이름>- 런처 설치 경로:C:\Users\<UserName>\AppData\Roaming\<공통이름>예) DEVELOP - 런처 Installler 이름:
<공통이름>Insatller_DEVELOP- 런처 Uninstaller 이름:<공통이름>Uninstaller_DEVELOP- 런처 설치 폴더 이름:<공통이름>_DEVELOP- 런처 설치 경로: `C:\Users\\AppData\Roaming\<공통이름>_DEVELOP
여기까지 초기 설정을 완료했습니다. 초기 설정이 완료되면 아래와 같이 인스톨러 설정을 등록할 준비가 되었습니다. 등록을 클릭해 인스톨러 설정을 진행합니다.
다음은 DEVELOP 존의 설정을 등록하는 예시입니다.

초기 설정이 완료된 이후 등록이 필요한 설정 정보는 아래와 같습니다.

GameStarter 런처를 설치한 뒤 바탕 화면에 자동으로 런처 바로 가기를 생성할 수 있으며, 바로 가기를 생성하는 데 필요한 설정을 등록합니다.
바로가기 아이콘 이미지를 등록합니다.
바로가기 아이콘 이름을 입력합니다. 입력한 내용이 올바른지 확인한 뒤 등록을 클릭합니다.
등록된 설정은 인스톨러 설정 리스트를 클릭하면 확인할 수 있습니다.

인스톨러에 필요한 설정을 모두 마치면 인스톨러 설정을 배포해야 합니다. 이 작업은 몇 분에서 수십 분이 소요될 수 있습니다.

➊ 배포를 클릭해 즉시 배포와 예약 배포를 진행할 수 있습니다.

➊ 예약 배포는 등록 시간 기준보다 10분 이후의 시간부터 설정 가능합니다. ➋ 즉시 배포는 바로 배포를 시작합니다.
배포 상태에 따라 상태를 확인할 수 있습니다.

런처 인스톨러 배포 상태 종류는 아래와 같습니다 - 빌드 대기 - 빌드 중 - 배포 중 - 적용 대기중 - 배포 실패 - 배포 완료 - 배포 예약 - 배포 취소
[참고]
배포 상태가 배포 실패로 표시될 경우 고객 센터로 문의하세요.
배포 이력 탭에서 배포된 인스톨러의 정보와 배포 이력을 조회할 수 있습니다.

런처 인스톨러의 설정 상제 정보를 조회하고 수정할 수 있습니다. 위의 안내에 따라 인스톨러 설정의 등록과 배포 이후에 인스톨러 설정 화면입니다.
하단 이미지에 빨간색으로 표시한 영역을 클릭해 인스톨러 상세 정보를 조회/수정할 수 있는 페이지로 이동할 수 있습니다.

➊ OS별 조회 버튼: Windows 또는 macOS별로 등록된 설정을 나타냅니다. ➋ 배포존: 배포존 정보를 나타냅니다. ➌ 인스톨러 설정 버전: 인스톨러의 설정 버전 정보를 나타냅니다. ➍ 등록 일시: 인스톨러의 설정을 등록한 날짜를 나타냅니다. ➎ 등록자: 런처 인스톨러 설정을 등록한 사용자의 마스킹된 이메일 주소를 나타냅니다. ➏ 메모: 런처 인스톨러 설정 등록 시 입력한 메모를 나타냅니다.
인스톨러의 기본 정보를 확인할 수 있으며, 하단의 다음을 클릭해 런처 바로가기 아이콘 등록 정보를 확인할 수 있습니다. 수정을 클릭해 기본 정보 설정을 수정할 수 있습니다.
➊ 수정 버튼: 인스톨러 설정을 수정할 수 있습니다.
➋ URL Scheme: 등록된 URL Scheme 정보를 나타냅니다.
➌ 공통 이름: 등록된 런처의 Installer 이름, Uninstaller 이름, 설치 폴더 이름 및 설치 경로에 사용되는 공통 이름 정보를 나타냅니다.
➍ 인스톨러 버전: 인스톨러 버전 정보를 나타냅니다.
➎ 메모: 런처 인스톨러 설정 등록시 입력한 메모를 나타냅니다.
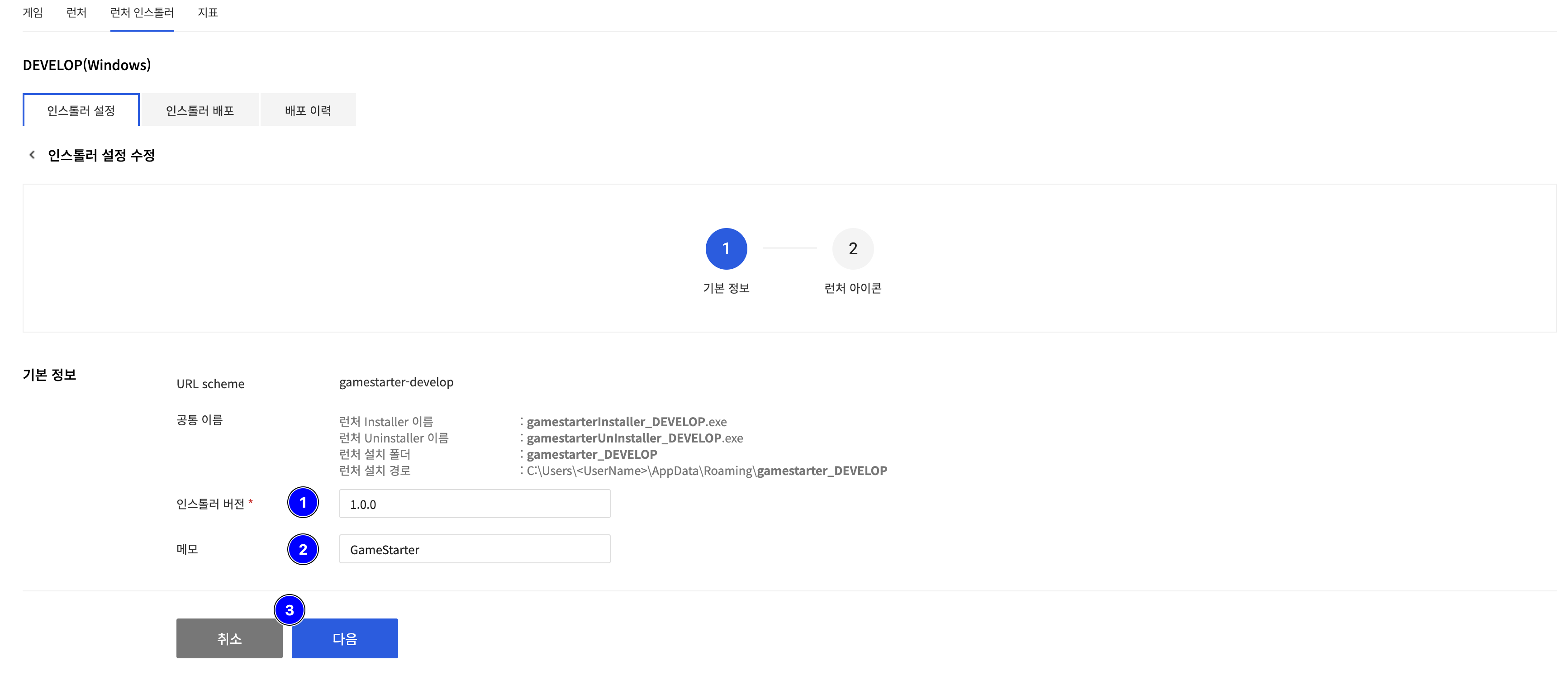
기본 정보를 수정하려면 수정을 클릭하거나, 인스톨러 설정 상세 정보 화면에서 다음을 클릭해 아래 인스톨러 설정 수정 페이지로 진입하세요.
➊ 인스톨러 버전: 인스톨러 버전을 수정할 수 있습니다.
➋ 메모: 인스톨러 설정 메모의 내용을 수정할 수 있습니다.
하단의 ➌ 다음을 클릭해 다음 수정 페이지로 이동합니다.
런처 바로가기 아이콘을 수정하려면 수정을 클릭하거나, 기본 정보 수정 화면에서 다음을 클릭해 아래 페이지로 진입하세요.
기존에 등록된 런처 바로가기 아이콘 정보를 확인하고 바로가기 아이콘 이름을 수정할 수 있습니다.

미리보기를 클릭해 수정한 내용을 미리 확인할 수 있습니다
미리보기 화면에서는 아래 정보를 확인 할 수 있습니다.
- 배포 존 정보
- 변경할 기본 정보
- 번경할 런처 바로가기 아이콘 정보
수정을 완료한 뒤 저장을 클릭해 수정된 설정 내용을 반영할 수 있습니다.